简介:
苦于微信群聊二维码频繁变动,开发这个能生成永久二维码的工具,不需要服务器。也可作为 URL 缩短链接服务使用。
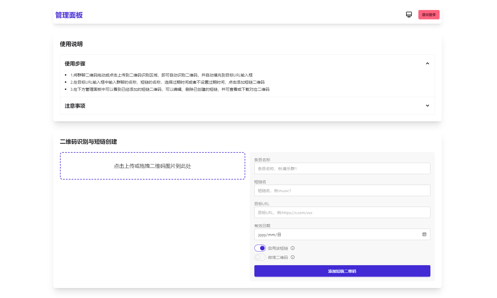
功能特性
1.生成永久短链接,指向微信群二维码
2.可当短链接生成器
3.无需服务器
4.自定义二维码样式和 Logo
5.管理后台可随时更新
6.密码保护(demo)
图片:



课程下载:
隐藏内容
此处内容需要权限查看
会员免费查看声明: 本站内容均转载于互联网,并不代表星创网立场!
如若本站内容侵犯了原著者的合法权益,可联系我们进行处理! 联系邮箱:21909170@qq.com




